FreeMind for Mac-FreeMind Mac版下载
Apple Apps 版本号:1.0.1
2019-12-20 1,732 百度已收录
思维导图是思考问题并与新问题联系的最有效方法之一。FreeMind是基于Java的跨平台解决方案
思维导图是思考问题并与新事物建立联系的最有效方法之一。
FreeMind是基于Java的跨平台解决方案,旨在通过“子”和“同级”链接使该过程尽可能直观,以期将您的地图构建成有意义的东西。要开始使用FreeMind,您需要在FreeMind文件夹的'lib /'文件夹中找到并双击'freemind.jar'文件。
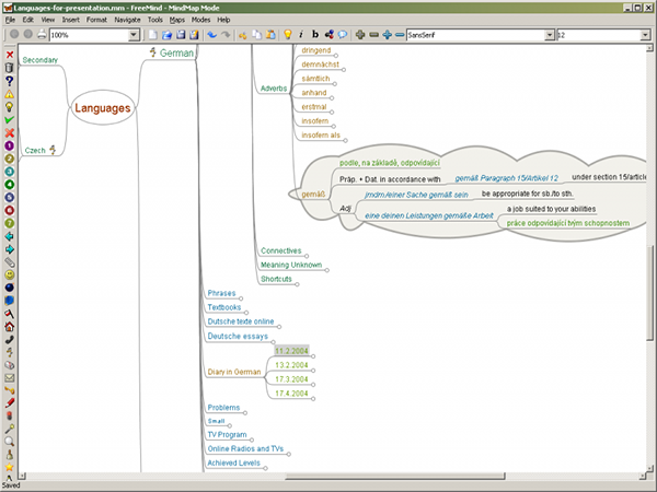
您从一个“子节点”开始,这是您的主要主题。您可以使用大量字体大小和样式来编写此标题,然后右键单击该标题以添加与之相关的子节点。然后,您将在左侧使用大量的工具和注释,为您的思维导图添加颜色和注释。该工具栏被压碎在一起,并且混乱不堪,很难清晰地看到它们。
FreeMind上项目的基本添加和删除非常简单。
FreeMind非常快速且免费使用-比许多类似的思维导图程序所能说的要多。
FreeMind Mac版下载
免费下载- App 打开报错,App 打开闪退,App 无法执行,App损坏等各种错误情况,解决处理方法请进
- 本站所有软件均收集于网络,仅供个人测试研究,请在24小时内删除,如需商用请购买正版
- 解压密码:本站所有镜像和压缩文件打开密码均为:www.WaitsUn.com


支付宝扫一扫
微信扫一扫